Manual de instrucciones 4.1
×
Menú
Índice

Asociar Fallas Correctivas

 
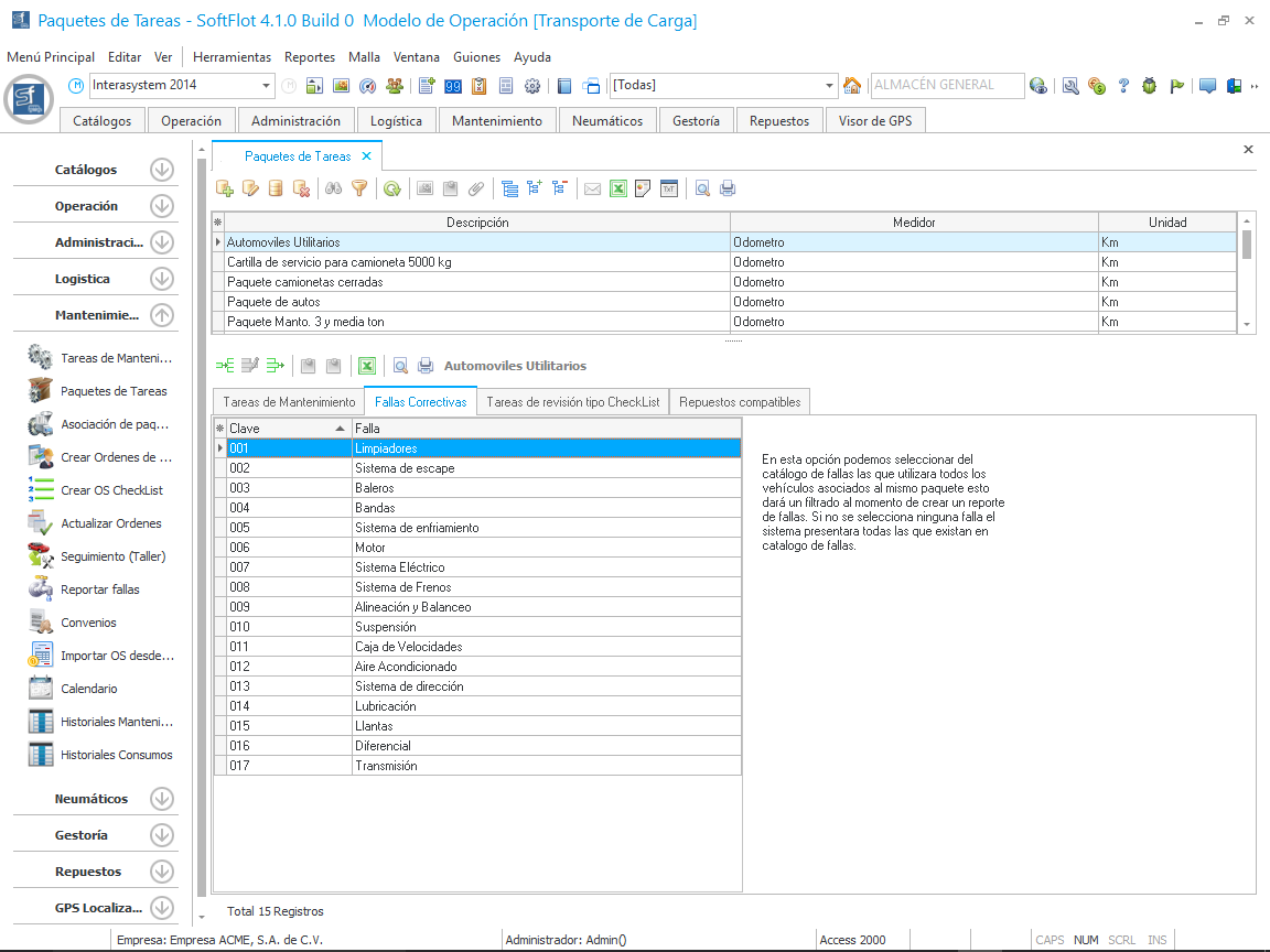
Para asociar las fallas correctivas al paquete, debemos de seleccionar en la parte inferior la pestaña "Fallas Correctivas" y damos clic en el botón como se muestra en la siguiente imagen.
 
Al hacer clic, nos muestra la siguiente ventana en donde seleccionamos las fallas creadas previamente en el Catálogo de Auxiliares.
 
Una ves marcadas y haber dado clic en Aceptar, nos muestra la información actualizada en la malla principal.
 
Si no se asocia ninguna tarea, al reportar una falla nos mostrarán
 
todas las existentes en el Catálogo de Auxiliares.