Desarrollo de Software Interasystem, S.A. de C.V. 2016
Cerrar OS en Seguimiento (Taller)
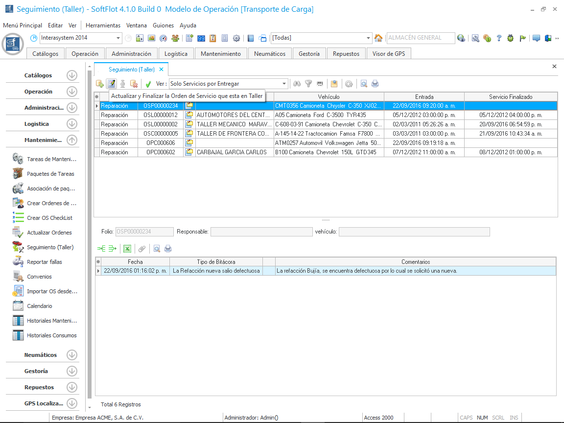
Para cerrar una OS, primero debemos de hacer clic en el botón como se muestra en la siguiente imagen.
Al hacer clic nos muestra la siguiente ventana en donde seleccionaremos la fecha y hora de termino en la parte inferior y posteriormente hacer clic en el botón como se muestra en la siguiente imagen.
Al hacer clic nos muestra la siguiente advertencia.
Hacemos clic en Si y nos cerrará la ventana de Actualizar; después, en la malla principal, hacemos clic en el botón para abrir la siguiente ventana en donde cerraremos por completo la OS al marcar el folio y hacer clic en Aceptar el cual nos mostrará la ventana de confirmación.
Una vez hecho esto, hacemos clic en el botón de la malla principal como se muestra a continuación para dar salida real al vehículo del taller para finalizar el proceso y cerrar la OS.