Manual de instrucciones 4.1
×
Menú
Índice

Crear Orden de Servicio Correctiva (OSC)

 
Para poder crear una OSC, previamente se debe de crear un reporte de falla en el módulo Reportar Fallas. Al haber una falla reportada, hacemos clic en el botón en la malla principal como se muestra en la imagen.
 
Al hacer clic nos muestra la siguiente ventana en donde elegiremos el tipo de orden que deseamos crear, en este caso elegimos la segunda opción.
 
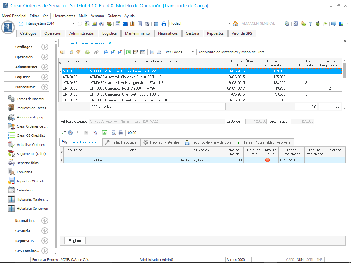
Al hacer clic en Aceptar, nos abre la siguiente ventana en donde seleccionaremos un vehículo con fallas reportadas para realizar estas reparaciones.
 
Al hacer clic en Siguiente, nos muestra la siguiente ventana con el detalle de las fallas reportadas y también donde seleccionaremos al responsable de realizar estas reparaciones.
 
Al darle clic en Siguiente, nos muestra esta ventana en donde podemos observar el detalle de la OSC a generar (fecha, vehículo y fallas reportadas).
 
Al dar clic en Siguiente nos muestra la última ventana en donde decidiremos si enviar la OSC a ser atendida en Seguimiento (Taller) o si la enviamos a Actualizar Ordenes; además de la posibilidad de imprimir la OSC
 
Una vez dado clic en Terminar, nuestras Ordenes de Servicio habrán sido creadas en el módulo correspondiente.