Manual de instrucciones 4.1
×
Menú
Índice

¿Qué hay en pantalla?

 
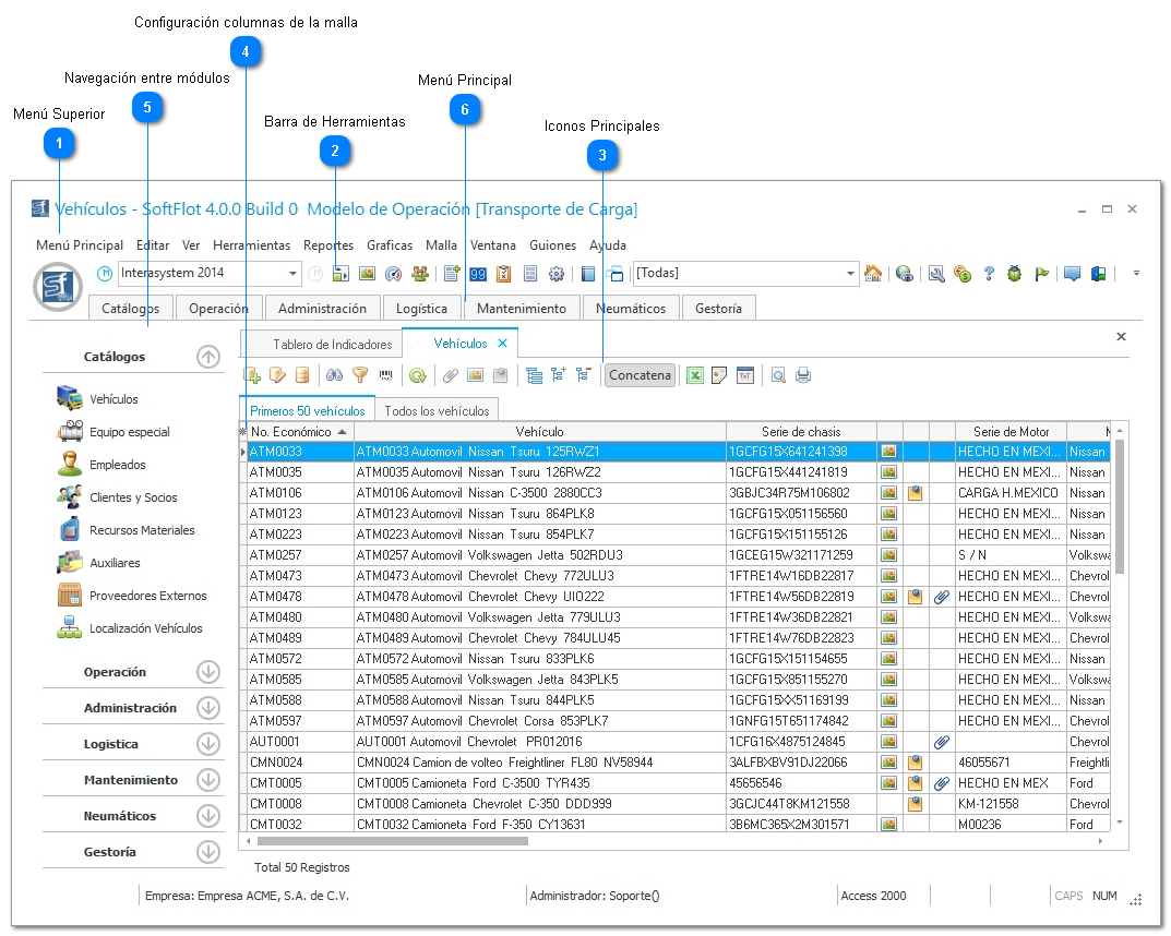
Esta lección muestra los elementos de la pantalla del programa SoftFlot, como menús, Barra de Herramientas y Barra de Estado entre otros. El objeto de esta sección es que el usuario conozca las partes básicas de la pantalla del SoftFlot y aprenda a navegar por el programa, accediendo a los diferentes módulos y sus opciones.
¿Qué hay en pantalla?
1

Menú Superior

Mediante este menú, podemos realizar todas las operaciones del SoftFlot 4.1, como moverse entre módulos, configurar el sistema, realizar reportes, etc.
1. Menú Superior
2

Barra de Herramientas

Mediante esta barra podremos usar varias de las opciones que se encuentran en los Menús [Herramientas] [Ayuda], entre otros. Explicaremos a más detalle estos iconos en el apartado de Barra de Herramientas.
2. Barra de Herramientas
3

Iconos Principales

Estos son los iconos que utilizaremos en todo el SoftFlot, estos pueden variar dependiendo del módulo en el cual nos encontremos.
3. Iconos Principales
4

Configuración columnas de la malla

Con ayuda de éste botón 4. Configuración columnas de la malla podremos configurar, en la malla principal, las columnas que aparecen al abrir el módulo de tal forma que podamos observar únicamente la información que nos interesa. Esto lo desglosaremos en el apartado de Ordenar y Agrupar Registros.
5

Navegación entre módulos

Desde éste apartado podemos navegar de manera más dinámica a comparación de la barra del Menú Principal.
5. Navegación entre módulos
6

Menú Principal

Mediante éste menú, podemos navegar entre los módulos que contiene nuestro Modelo de SoftFlot.
6. Menú Principal