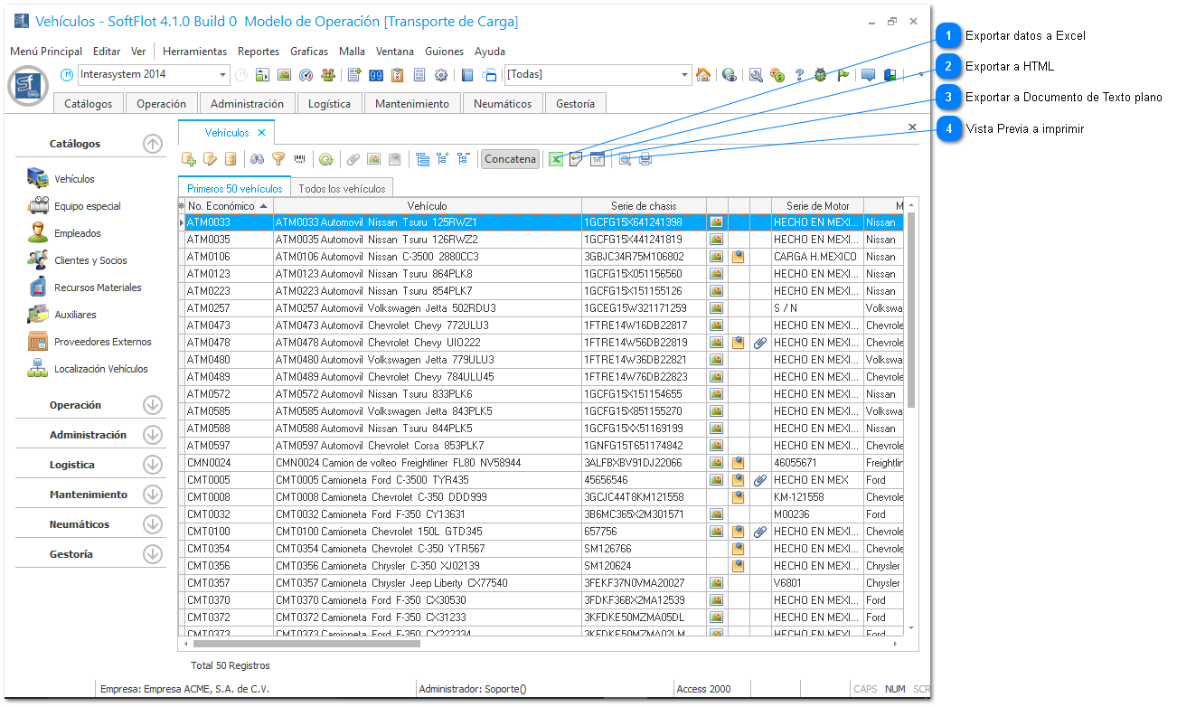
Dialogo para exportar formatos de reportes
Para ello utilizaremos los siguientes botones; además del botón que nos muestra un vista previa al imprimir nuestro reporte de
catálogo (en este caso de vehículos)
Utilizando estos botones aparecerán ventanas como la siguiente para guardar nuestros archivos en el formato correspondiente.
 Exportar datos a Excel
Al realizar la exportación con el botón , el documento se guardaría de la siguiente manera:
|
|
 Exportar a HTML
Al realizar la exportación con el botón , el documento se guardaría de la siguiente manera:
|
|
 Exportar a Documento de Texto plano
Al realizar la exportación con el botón , el documento se guardaría de la siguiente manera:
|
|
 Vista Previa a imprimir
Al hacer clic en el botón , nos mostrará una vista previa de como nuestro documento quedaría impreso, de igual manera podemos guardar
esta información en los formatos que dispone esta herramienta.
|
|