Manual de instrucciones 4.1
×
Menú
Índice

Herramientas de las mallas

 
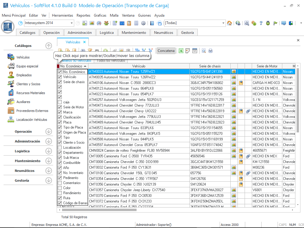
Dentro del SoftFlot4 contamos con las siguientes herramientas para modificar las mallas y que nos muestren la información más importante para nosotros. En la siguiente imagen se muestra como agregar o quitar columnas en nuestra malla de datos
 
Debemos de guardar los cambios a las mallas, de lo contrario al cerrar el SoftFlot se borrarán y deberá de hacerlos
 
nuevamente; para ello debemos de ir al menú [Herramientas \ Opciones de configuración \General \ Operación]
 
marcamos la opción que dice "Guardar configuración de mallas", de esta manera no se perderán los cambios
 
realizados al cerrar el SoftFlot. También tiene la opción de "Borrar la configuración Actual" que regresará a los
 
valores predeterminados.