Manual de instrucciones 4.1
×
Menú
Índice

Seguros y Fianzas

 
En esta sección se lleva el control de información de cada uno de los documentos y sus respectivos datos referentes a, las coberturas, pagos de fianzas como los principales datos relacionados con el funcionamiento óptimo de los vehículos, así como de las diferentes empresas que nos brindan el servicio de seguro del vehículo.
 
El primer paso consiste en agregar datos, para formar un catálogo donde se registra la información de las empresas, para ello debemos de ir a la malla principal y hacer clic en el botón como se muestra en la siguiente imagen.
 
Al hacer clic nos muestra la siguiente ventana en donde ingresaremos la información del Seguro o Fianza como:
 
- Aseguradora.
- No de Póliza.
- Tipo de Póliza, (Individual, Colectivo, Para Viajero).
- Importe
- Periodo que cubre, Inicio / Fin de Vigencia.
Seguros y Fianzas
1

Adjuntar Archivos

En esta pestaña podemos adjuntar ya sea una foto o el mismo documento electrónico de la póliza.
2

Correo Electrónico y Teléfonos

En esta sección ingresamos los Teléfonos en caso de Siniestros, el contacto del Agente y su correo electrónico.
3

Observaciones de cobertura

En esta sección podemos ingresar información como cláusulas de la cobertura u otra información de referencia.
 
Al terminar de registrar la información, hacemos clic en Aceptar en la parte inferir de la ventana y nos muestra el registro en la malla principal; ahora solo debemos asociar los vehículos, en este caso es solo uno, haciendo clic en el botón en la parte central de la malla como se muestra a continuación.
 
Al hacer clic nos muestra la siguiente ventana en la cual seleccionaremos el o los vehículos a asociar.
 
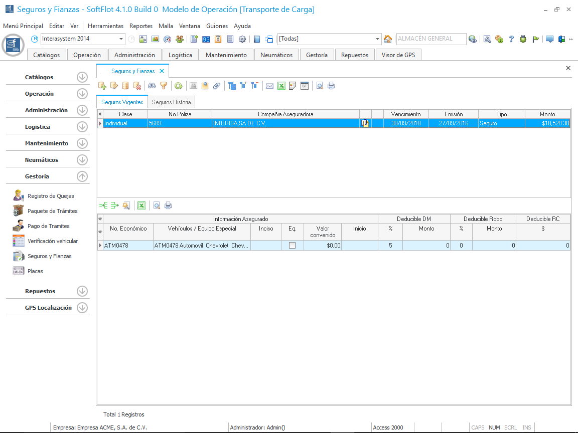
Hacemos clic en Aceptar y nos muestra los registros marcados en la malla principal de datos.
 
También puede asociar los vehículos desde el Catálogo de
Vehículos en la pestaña "Seguros".