Manual de instrucciones 4.1
×
Menú
Índice

Vehículos

 
En este módulo se registra la información general, y técnica de nuestra flotilla de vehículos los campos que el sistema requiere son los más comunes utilizados por los administradores de flotillas.
 
Al agregar un registro nuevo el sistema lo agregará automáticamente a nuestra malla de datos, desde ese momento ya se puede utilizar ese vehículo en otros módulos como bitácoras, mantenimiento, gestoría etc.
 
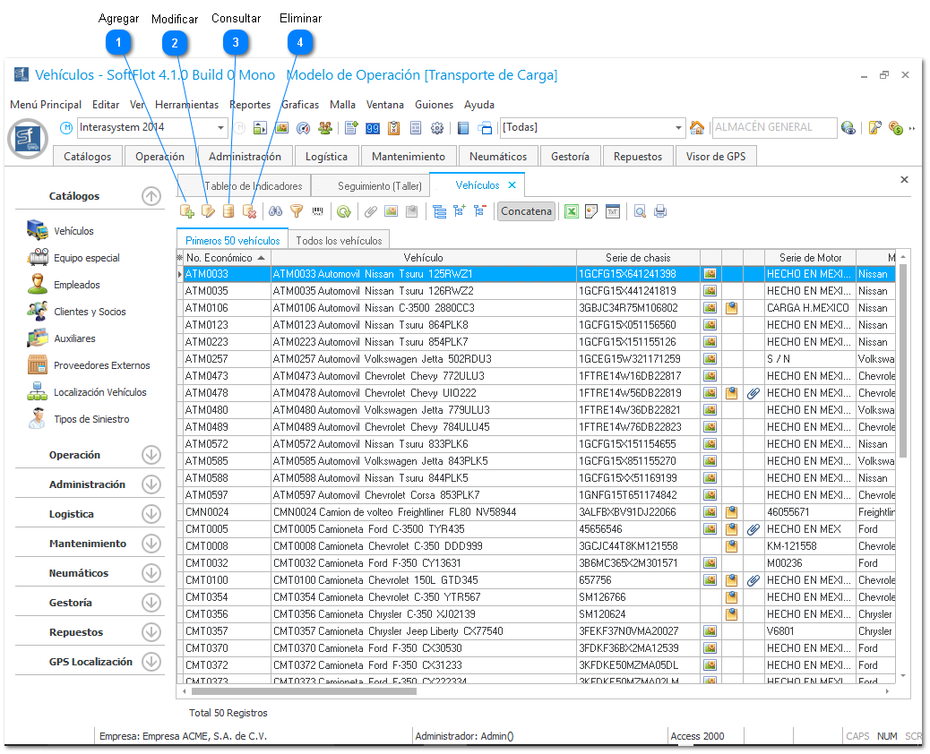
Esta es la ventana principal del módulo de [Catálogo de vehículos] donde a continuación mostraremos algunos botones de uso particular para este.
Vehículos
1

Agregar

El botón 1. Agregar nos permite ingresar nueva información a la base de datos, en esta ventana sería agregar un nuevo vehículo.
2

Modificar

El botón 2. Modificar nos permite modificar la información de un registro, ya sea un vehículo, empleado, cliente, etc.
No todos los campos de un registro se pueden modificar de
 
manera directa o simplemente son inamovibles.
3

Consultar

El botón 3. Consultar nos permite, únicamente, consultar la información de un registro seleccionado.
4

Eliminar

El botón 4. Eliminar nos permite eliminar el registro en la base de datos.